Uncertainty and Sensitivity Analysis - Basic Tutorial

This tutorial will help you to learn the basic information needed to run an uncertainty and sensitivity analysis study in DesignBuilder in a few easy steps.

Step 1 - Create a base model

Create a new file located in London Gatwick and add a building to the site with a simple rectangular block having dimensions 30m x 20m as shown below. Use default Model options and template settings. DesignBuilder as supplied will use a Simple HVAC Fan Coil Unit system as the default. For this example, you should make sure that you have heating and cooling selected and no natural ventilation (this will be the case for a new model with an FCU HVAC system selected).

 

Step 2 - Run a standard simulation

Click on the Simulation tab and run a base annual simulation. Because it is a simple model you can select hourly results. Make sure to also choose Monthly results which are required by the Optimisation.

 

Check the hourly results for the simulation period and make sure that the model is behaving as expected, including temperatures within the building, operations periods etc. If not fix the model and repeat this step until you are happy with the base model hourly results. Monthly results should something like the screenshot below.

 

Step 3 - Define problem on Uncertainty and Sensitivity Analysis Settings dialog

Once you have a good understanding of how the base model operates, you are ready to start the uncertainty and sensitivity analysis stage. To do this click on the Optimisation + UA/SA tab on the Simulation screen. Because you don't have any results yet, the Parametric, Optimisation and UA/SA Analysis Settings dialog is displayed.

Analysis Type

Change the Analysis type to 3-Uncertainty/Sensitivity.

 

 

This will set up the rest of the tabs on the dialog and allows you to define the uncertainty and sensitivity analysis problem, i.e. what it is that you want to achieve from the uncertainty and sensitivity analysis study. Use the following settings for this simple example which request to identify:

 

  1. The uncertainty in plant heating and plant cooling energy use of the building due to the uncertainty of various inputs
  2. The most influential input set of inputs that affect the plant heating and plant cooling energy use.

Output

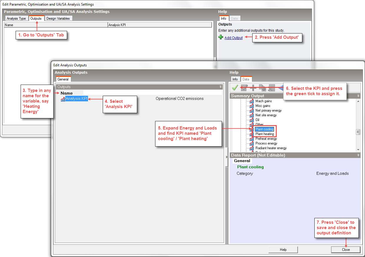
There are no predefined outputs, add new output by using the ‘Add Output’ tool and accessing the ‘Edit Analysis Outputs’ dialog. Add ‘Plant heating’ and ‘Plant cooling’ output KPIs. The procedure to select the KPIs is shown below.

 

 

Final Plant heating Analysis Output dialog:

 

 

Final Plant cooling Analysis Output dialog:

 

 

Final outputs table

 

Design Variables

Go to the Design Variables tab. There are three pre-defined design variables. Allow WWR and cooling and heating setpoints to vary as shown in the screenshot below. Variations are made at building level for all variables in this case as shown by the Target objects column.

 

Step 4 - Open Calculation Options dialog

Having confirmed the uncertainty and sensitivity analysis options, the next dialog to open will be the Calculation options. Check the number of runs is set to 200 for this analysis.

 

Step 5 - Start uncertainty and sensitivity analysis

Once you have completed your review of the options press the Start button in the bottom right of the dialog. The uncertainty and sensitivity analysis process will involve running a lot of simulations. With the recommended settings there will be 200 runs with 20 runs being plotted in each batch, updating histogram as each batch is finished. That means that 10 batches will be run! For our simple model and when using the Simulation manager to run these in parallel this shouldn't take too long. However, if time is an issue it is usually worth starting with a smaller number of runs.

 

After all runs have finished an alert is shown. Press OK to dismiss the alert and then Press the Close button to return to the Optimisation +UA/SA tab on Simulation screen to analyse the results.

Step 6 - Analyse results

Uncertainty analysis results

Plant Heating results:

 

 

To visualise the Plant Cooling results, change Output Selected to 2-Plant cooling.

 

 

Plant Cooling result:

 

 

Keep the default 1-Uncertainty analysis Analysis type in the Display options panel result to view UA results first. You should be able to see from the histogram and summary statistics in the right hand panel on the graph that:

 

Sensitivity analysis results

To visualise the sensitivity analysis results, change the Analysis type in the Display options panel to 2-Sensitivity Analysis:

 

 

Plant Heating result:

 

 

Plant Cooling result:

 

 

The Sensitivity analysis results are shown by default in decreasing order of importance with the most important variable on the left and the least important on the right. The value printed in black bold above each bar is the standardised regression coefficient (SRC), telling us the relative importance of each input. You should see that the p-value (number in green, to the right of the SRC) is <0.05 for all inputs indicating a high level of confidence in the results for each variable.

 

For plant heating, among the three inputs, heating setpoint is the most important and an increase in setpoint increases heating energy use. To achieve better heating energy performance, heating setpoint should be lowered first rather than WWR. This is because increase in WWR on one hand reduces the overall fabric thermal performance (glass having higher U-value than walls) but on the other allows more solar gains, thereby reducing the net negative impact of higher WWR. As expected cooling setpoint has minimal impact on plant heating.

 

For plant cooling, the combined effect of lower fabric performance and high solar gains created because of higher WWR, it becomes the most influential factor that leads to increase in cooling energy use, even more than cooling setpoint. As expected the negative SRC value of cooling setpoint validates its inverse relationship with plant cooling. Additionally, very low SRC value of heating setpoint verifies that it has minimal impact on plant cooling.

Note: Regression-based sensitivity analysis results for the two outputs are separate analyses which consider the relative importance of inputs for one output at a time. They should be analysed separately. The results for the two outputs should not be compared with each other. For example, interpreting that WWR has more influence on plant cooling than on plant heating or lowering WWR will lower the total space conditioning energy use is not appropriate. For that a separate sensitivity analysis of total energy use should be done.