The zone exhaust fan provides a way to extract zone air to outside. It is a standalone component and unlike the other Detailed HVAC fans it does not link in with the main Air loop. It can also impact air flows in central air handlers by decreasing the flow of return air and sometimes increasing the outdoor air flow rate.
There are several control options available for the exhaust fan including an on/off availability schedule, interaction with system availability managers, minimum zone air temperature control limits and a variable flow fraction schedule. The way in which the exhaust fan impacts central air system can be controlled by declaring what portion of the flow has been “balanced” by simple airflow from infiltration, ventilation, or mixing. However it is important to note that presence of an exhaust fan does not by itself drive any simple airflow such as infiltration, ventilation, or zone mixing.
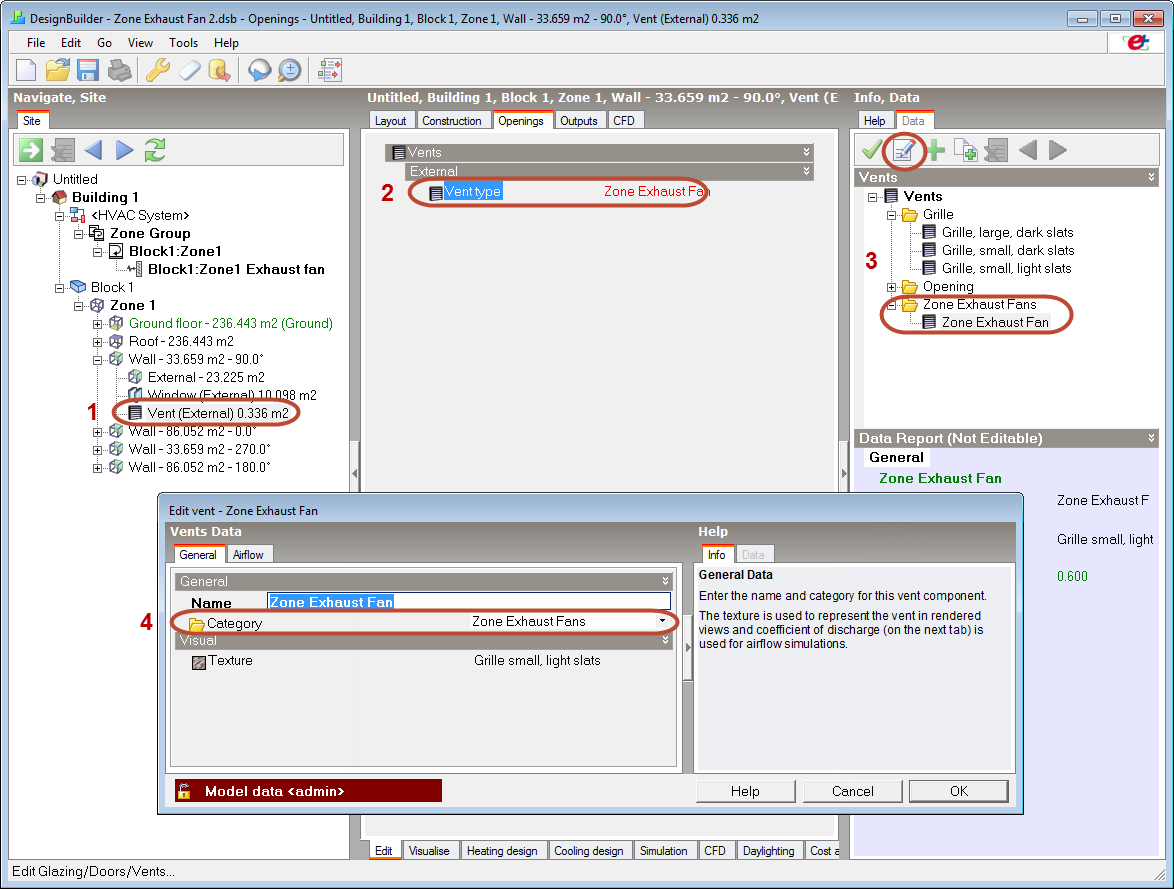
Note: When used with Calculated natural ventilation, Zone exhaust fans can take part in the Airflow Network causing a negative pressure in the zone which can be balanced by flows into the zone through other openings and cracks. In this case a single corresponding vent from the Zone Exhaust Fans category must be placed on an external surface of the building zone.
Note: To obtain balancing when using Scheduled natural ventilation the main natural ventilation airflow must be coordinated with the flows defined for the exhaust fan as there is no comprehensive automatic mass balancing between air system flows, exhaust flows, and the separate simple airflows.
Zone exhaust fans differ from the other fans in EnergyPlus HVAC in that they can stand on their own in a zone rather than serving as one part of an HVAC air system.
A zone exhaust fan is defined differently depending on whether the Calculated natural ventilation model option is selected or not.
- Navigate to the vent object.
- Select the vent type model data on the Openings tab.
- Select the pre-defined Zone Exhaust Fan vent component.
- Alternatively create a new vent component and set its category to Zone Exhaust Fans.
The end result should be that each zone with an HVAC Exhaust fan has exactly 1 rectangular vent from the Zone Exhaust Fans category placed on an exterior surface.
Tip: It is possible to simply add a single zone exhaust fan to a zone group without any other HVAC equipment to simulate cases where no HVAC equipment (apart from the exhaust fan) is required. Zone exhaust fans can equally be mixed with other zone equipment data including standard extract components.
A unique user-assigned name for an instance of a zone exhaust fan. Any reference to this fan by another object will use this name.
Allows you to specify a user-defined end-use subcategory, e.g., "Kitchen Exhaust", "Fume Hoods", etc. A new meter for reporting is created for each unique subcategory (ref: Output:Meter object). Subcategories are also reported in the ABUPS table. If this field is omitted or blank, the fan will be assigned to the "General" end-use subcategory.
This is the overall efficiency of the fan, i.e. the ratio of the power delivered to the fluid to the electrical input power. It is the product of the motor efficiency and the impeller efficiency. The motor efficiency is the power delivered to the shaft divided by the electrical power input to the motor. The impeller efficiency is the power delivered to the air divided by the shaft power. The power delivered to the air is the mass flow rate of the air multiplied by the pressure rise divided by the air density. This efficiency must be between 0 and 1. The default is 0.6.
The pressure rise (in Pascals or inH2O) at full flow and standard (sea level) conditions (20°C and 101325 Pa).
The full load air volumetric flow rate (in m3/sec or ft3/min) at standard temperature and pressure (dry air at 20°C drybulb). The program does use local barometric pressure to account for altitude using equation for "standard atmospheric" pressure on p 6.1 of the ASHRAE 1997 HOF (SI edition) to initialize the air systems being simulated.
p=101325*(1-2.25577E-05*Z)**5.2559
where p=pressure in Pa and Z=altitude in m
This setting can be used to control whether the exhaust fan should operate independently or not. For example, when a night cycle availability manager turns on the central air system for freeze protection, this field can be used to control if the zone exhaust fans should also run at the same time or not. The options are:
The default is 1-Coupled.
If you would like to define a minimum zone temperature limit schedule (below) then check this option.
This field is optional. If it is not used then there will be no temperature-related control over the operation of the exhaust fan. If the option is used, then enter the name of a schedule with values for zone temperature values (in °C). The fan’s control will be based on a comparison between the current zone air temperature and the schedule values. If the zone is warmer than the scheduled limit, then the fan will operate. When balancing with Scheduled natural ventilation, this feature can be used to coordinate exhaust fan operation with the main natural ventilation controls for minimum indoor temperature.
If you would like to define a balanced exhaust fraction schedule (below) then check this option.
This field is optional. If it is not used, then all the exhaust air flow is assumed to be unbalanced by any simple airflows, such as infiltration, ventilation, or zone mixing. Unbalanced exhaust is then modelled as being provided by the outdoor air system in the central air system. The modelling of unbalanced will reduce the flow rates at the zone’s return air node by the flow rate that is being exhausted and will insure that the outdoor air flow rate is sufficient to serve the exhaust. If this field is used, then enter the name of a schedule with fractional values between 0.0 and 1.0, inclusive. This fraction is applied to the exhaust fan flow rate and the model tracks the portion of the exhaust that is “balanced.” Balanced exhaust is then modelled as being provided by simple airflows and does not impact the central air system return air or outdoor air flow rates. For example, if a kitchen zone with an exhaust fan is designed to draw half of its make up air from a neighbouring dining room and the other half from the outdoor air system, then a schedule value of 0.5 could be used here.
The availability schedule denotes whether the fan can run during a given time period. A schedule value of 0 indicates that the fan is off for that time period. A schedule value greater than 0 indicates that the fan can operate during the time period.
If you would like to define a Flow fraction schedule (below) then check this option.
This field is optional. If it is not used then the fan operates at the maximum flow rate. If a schedule is selected here, then it should contain fractional values between 0.0 and 1.0, inclusive. During the simulation the flow rate provided by the fan will be this fraction times the maximum flow rate. This allows a variable speed exhaust fan to be modelled according to a schedule.